Mixe for Privacy and Anonymity in the Internet
Data structures for storing the Mix channel table of the first Mix

Data structures for storing the Mix channel table of the first Mix

The following data structures are used to store and access all information necassary to process a MixPacket.

Table 1: Necessary data stored in the Channel Table

Table 1 gives an idea about the information which must be stored. In different situations the information stored in the table has to be access in different way for instance using different search criterias. The following situations are common:

  • if the Mix polls for new data from the users, he has to serial traverse all TCP/IP connections from the JAPs.
  • if the Mix receives a MixPacket from a JAP, he has to find the belonging Cipher and outgoing Channel-ID using the incoming Channel-ID as search criteria
  • if the Mix receives a MixPacket from the following Mix, he has to find the belonging Chipher, incoming Channel-Id and Send Queue using the outgoing Channel-ID as search criteria.

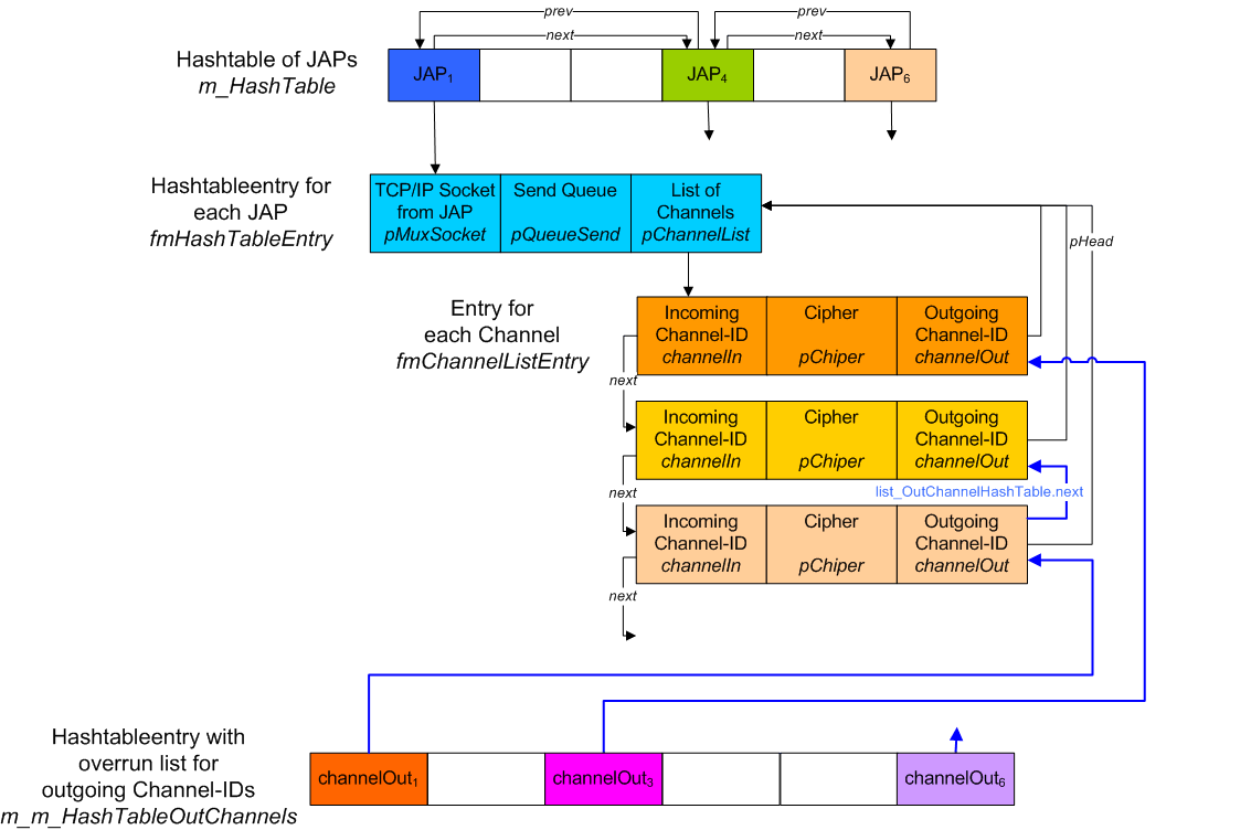
In order to satisfy all this different requirements, the data is organized in different search structures like Hashtables and linked Lists (see Fig. 1).

Figure 1: Data structures used for accessing the Channel Table Data

There exists a Hashtable ((m_HashTable ) of all TCP/IP connections from JAPs, where each TCP/IP connections represents exactly one JAP. The SOCKET identifier of such a TCP/IP connection is used as Hashkey. The elements of this Hashtable are of the type fmHashTableEntry. In order to travers the TCP/IP connections from all JAPs, each Hashtableentry stores a pointer (next) to the next (non empty) Hashtableentry, thus forming a linked list (actually it is a double linked list). Each Hashtableentry stores a reference to the belonging TCP/IP socket object (pMuxSocket), to a Queue used for storing the data which has to be send to the JAP (pSendQueue) and a pointer (pChannelList) to a List of Channels belonging to the JAP. Each entry of the Channellist stores a reference (pCipher) to the Cipher object used for en-/decryption of the MixPackets belonging to the MixChannel, the incoming (channelIn) and outgoing (channelOut) Channel-ID. Also each Channellistentry contains a reference (pHead) to the belonging Hashtableentry. In order to traverse all Channels which belong to a JAP, the Channels are organised in a double linked list. The elements list_InChannelPersocket.next and list_InChannelPersocket.prev could be used to traverse the Channels. This way the Mix could find the outgoing Channel-ID (and Cipher) if he receives a MixPacket from a JAP. (Note that the Mix already knows the HashtableEntry, because he has read the MixPacket from the belonging Socket).

In order to find a Channel using the outgoing Channel-ID as search criteria there exists a Hashtable with overrun lists (m_HashTableOutChannels ). The last two bytes from the Channel-ID are used as Hashkey. The elements of this Hashtable are pointers to Channellistentries. The overrun lists are stored in the list_OutChannelHashTable element of each Channellistentry.